Ryan Kautzman

Physical Simulation Software Engineer | Tool Developer | VFX | Digital Features | Games

Work | Selected Projects

View all

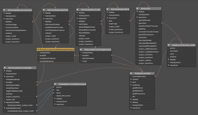
GeometryDB and Proximity Deformer (2024–2026)

A graph-based C++ procedural execution framework for real-time deformation and simulation workflows, and a real-time proximity deformer built on top of it.

  • Designed and implemented GeometryDB: a parallel, attribute-level DAG framework in C++ with Python bindings.
  • Built a real-time proximity deformer on top of GeometryDB with automatic bindings generation.
  • Built a Rerun-based visualization suite as first-class graph nodes.

C++ · Python · Deformers · Cloth Sim · Real-Time · Node Graph

Skin and Muscles on 'Incredibles 2' (2016–2018)

Led skin and muscle simulation developments on Incredibles 2.

  • New robust skin tracking algorithm using 2D ray-tracing over mesh surfaces
  • Non-uniform projection spring constraints for art-directed skin behavior
  • FEM muscle development

PAL · PhysBAM · FEM · Skin Sim · Flesh Sim · Muscle Sim · SIGGRAPH

Fluid Simulation on 'Brave' (2010–2012)

Large-scale distributed multiphase fluid simulation for the river and cauldron sequences.

  • Distributed PLS fluid simulator
  • Deformable level set collision objects
  • Windowed source
  • Divergence field

PAL · PhysBAM · Fluid Sim · Houdini · SIGGRAPH

Flesh & Skin Simulation on 'Brave' (2009–2012)

Layered FEM flesh and skin simulation on the bears and horses of Brave. Independent volumetric flesh and sliding triangular skin simulations, both biphasic, with constitutive models that adapt stiffness to hold across slow secondary motion and fast ballistic action.

  • Layered simulation: volumetric FEM flesh allowed to break silhouette, topped by an independent triangular skin sim that slides over the flesh without breaking profile
  • Biphasic constitutive model: stiffness increases beyond a deformation threshold, so a single parameter set holds across slow secondary motion and fast ballistic action
  • Skin constraint forces split into normal (shape preservation) and tangential (sliding), applied sequentially without a coupled solve
  • Rest state retargeting on both flesh and skin: rest states update each timestep to match the animated target, so simulation cooperates with animation rather than fighting it

PAL · PhysBAM · FEM · Skin Sim · Flesh Sim · SIGGRAPH · Patent

Physics Abstraction Layer (PAL) (2008-2018)

Architected and led PAL, a C++/Python simulation scene graph used across most Pixar films from Toy Story 3 through Incredibles 2.

  • Technical lead and architect for PAL core systems.
  • Supported production use from Toy Story 3 through Incredibles 2.
  • Bridged research code to production reliability.

C++ · Python · FEM · Cloth Sim · Flesh Sim · Hair Sim · Fluid Sim · Node Graph

Simulating the Devolved: Finite Elements on WALL·E (2005–2008)

Tetrahedral FEM flesh simulation for WALL·E's devolved humans, from jelly-blob concept through final production. Ran on every shot with a human character, operated by animators. Co-authored the SIGGRAPH 2008 sketch.

  • Invertible tetrahedral FEM with co-rotated linear elasticity: stable through the extreme nonphysical poses Pixar animation demands
  • Rest state retargeting (US8290757B2): each element's rest state updates each timestep to match the animated pose, so the sim adds ballistic motion rather than fighting the rig
  • Laplace-based surface-to-volume transfer for both weight maps and animation targets; no interior rigging required
  • Two-way rigid body coupling and MPI parallelism: scales to crowd sequences with hundreds of simulated characters

PhysBAM · FEM · Crowd Sim · MPI · Rest State Retargeting · SIGGRAPH · Patent

Creature Dynamics at ILM (2002–2005)

Rebuilt ILM's flesh and cloth simulation pipeline, then advanced it production by production — culminating in Davy Jones, widely considered one of the greatest CG creatures ever put on screen.

  • Replaced ILM's flesh simulator with PhysBAM for Van Helsing's Hyde — first CG creature to hold up at full screen with nowhere to hide.
  • Deforming level set colliders and level set time interpolation for T3's leather-clad TX, keeping clothes on at high speed.
  • Adaptive subdivision collision detection for cloth on thin geometry — deployed on Harry Potter 3 and Pirates of the Caribbean.
  • Pseudo-muscle activation on EP3's Varactyl using holistic tetrahedral meshes with spatially varying material parameters.
  • Introduced embedded tetrahedral meshes on Davy Jones's tentacles, cutting simulation from hours to under a minute per frame.
  • Drove adoption of PhysBAM as ILM's deformable body simulation standard, which was a disruptive change that remains in use at the studio decades later.

C++ · PhysBAM · FEM · Flesh Sim · Cloth Sim · SIGGRAPH

Publications

Selected Writings

View all